重装系统的方法有很多,无论您想用什么方法重装系统都要记得在重装系统之前先备份好自己原来的系统,这是重装系统之前必备的准备工作。但是很多用户也不知道重装系统备份怎么操作,所以今天小编就为大家带来了重装系统备份的方法。
工具/原料:
系统版本:win10家庭版
品牌型号:华硕UL30KU23A
软件版本:易我备份专家v13.0
方法/步骤:
方法一:使用自带备份还原的功能
1、按快捷键Win+I打开设置界面,选择更新和安全,下图:

2、点击左侧备份,然后点击添加驱动器,选择需要备份到哪个磁盘。接着就开始备份了。


方法二:使用专业的电脑备份软件
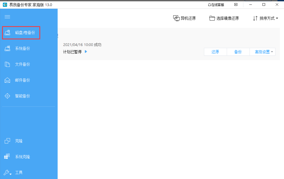
1、展开易我备份专家左侧的功能列表,选择“磁盘/卷备份”。

2、选择需要备份的磁盘/卷,设置好备份计划名称、描述以及备份镜像文件存放的目标路径(备份完成会生成.pbd格式的镜像文件)。

3、设置定时备份计划。

4、设置“镜像保留策略”,定时清理之前的备份镜像文件。

5、设置完毕后,点击“保存”,在软件主页面板会列出本次新创建的备份任务。


6、选中需要还原的备份任务,点击“还原”按钮。

7、选择一个历史版本的备份镜像,勾选需要还原的磁盘/卷,点击“下一步”。

8、设置还原到的目标磁盘,点击“执行”以完成磁盘/卷还原。




9、也可以从磁盘/卷备份镜像中仅还原单个文件,只需要在还原时选择“文件模式”,然后勾选需要的文件进行还原即可。


方法三:将需要的文件拷贝到U盘等移动存储设备中
1、首先准备一个空的u盘(至少8g)插到电脑上,然后打开电脑设置,选择更新和安全。

2、然后在设置左侧栏目里面选择备份,在右侧选择转到(备份和还原)。

3、接着这个步骤我们需要创建系统镜像。

4、接着选好我们需要备份的驱动器,再选择插入电脑的u盘,然后选择下一步。

5、到最后我们点击开始备份,然后等它自己备份好系统后拔掉u盘就行了。

总结:
1、使用自带备份还原的功能
2、使用专业的电脑备份软件
3、将需要的文件拷贝到U盘等移动存储设备中
 
                        
                        大小:5.3M
 
                        
                        大小:14.5M
 
                        
                        大小:5.2M
 
                        
                        大小:67.1M
 
                        
                        大小:36.3M